POLIFORMISMO

Description

NINGUNA
rpsilva_73
Mind Map by rpsilva_73, updated more than 1 year ago
rpsilva_73
Created by rpsilva_73 about 10 years ago
35
0

Resource summary

POLIFORMISMO
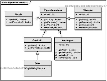
  1. El poliformismo es la caracteristica dela programacion orientada a objetos, que permite modificar la instancia de un objeto en tiempo de ejecuccion basado en una jerarquia de herencia. De esta forma, es posible generar una relacion de vinculacion denominada "binding". El poliformismo se puede realizar con clases superiores normales, abstractas e interfaces
    1. El objetivo del poliformismo consiste en poder acceder a diferentes servicios en tiempo de ejecuccion sin necesidad de implementar diferentes referencias a objetos. Esta caracteristica provee una gran flexibilidad en el proceso de desarollo y ejecucion de la aplicacion
    Show full summary Hide full summary

    Similar

    EVENTOS EN JAVA
    **CR 7**
    PROGRAMACIÓN ORIENTADA A OBJETOS - TERCER CORTE
    Jose Anacona Pira
    Parcial Fundamento de Programación
    ALBERTO MANUEL PATERNINA LEON
    Java: Herencia y Polimorfismo
    Ana Emilie
    EVENTOS EN JAVA
    LUIS NAKASIMA
    Certificación Java 8 - Oracle Certified Associate - Tema 1 - Estructura de Clases
    Miguel Gómez Cuesta
    Interface en Java
    tavoberry
    EVENTOS EN JAVA
    Diego Santos
    Programación orientada a objetos usando java
    ALEX Merino
    Java Básico 01
    GustavoFernandez
    MAPA CONCEPTUAL PARADIGMAS DE PROGRAMACIÓN I
    DANY OSIEL RODRIGUEZ VARGAS