Data Packets and NAT

Description

This set of notes will expand a little further into topologies, looking a centralisation and decentralisation. We will also look into what is contained with a data packet and the concept of Network Address Translation (NAT) before finishing off with a brief overview of IP addresses.
Liam-Beckwith
Note by Liam-Beckwith, updated more than 1 year ago
Liam-Beckwith
Created by Liam-Beckwith over 9 years ago
114
0

Resource summary

Page 1

What is Time to Live (TTL)Time to Live (TTL) is a field in the Internet Protocol (IP) that specifies how many more hops a packet can travel being being discarded or returned. The TTL is set in an eight binary digit field in the packet header by the sending host and is used to stop a packet from becoming immortal. When forwarding an IP packet, routers are required to decrease the TTL by at least one. If a packet's TTL field reached zero, the router detecting it discards the packet and sends an Internet Control Message Protocol (ICMP) message back to the originating host.A specific TTL number can indicate the maximum range for a packet. For example, 0 restricts it to the same host, 1 to the same subnet, 32 to the same site, 64 to the same region and 128 to the same continent; 255 is unrestricted.How does the System Detect a Packet or Collision?10BaseT networks will use reflective voltage and uses Ohms Law:R - V/I or V = I x R V = Received R = Terminator I = Transmitted For example, if we had multiple packets on the line, it would look like this:R x 2I = 2V

Page 2

Centralised TopologiesA centralised topology would be a network with a device in the centre to act as a gateway. For example, a star topology has a hub in the centre with each node branching off it.The advantages of using a centralised network is an efficient use of power whilst transmitting. Compared with peer-to-peer, nodes can reach other nodes twice the distance away using the same signal power. Hubs can also provide the connection to a backbone network and nodes can be made simple whilst the hub is complex. This is helpful for power control and a central point can determine the power required for the nodes, this minimises interference and conserve battery power.The disadvantages of using a centralised network are that there is a single point of failure, meaning if the hub fails, the entire network goes down. They can be a delay due to the multiple transmit and receive operations from neighbouring nodes. It also cannot cover wide areas where the connection exceeds the range of a single link. It is also not suitable for ad-hoc networks since it requires a significant infrastructure setup, something that is not needed in a MANet for example.

Page 3

Decentralised TopologiesOn the other hand, decentralised topologies do not have a central device. This would include a ring, bus or mesh network as each node is reliant on another.The advantages of this is that there is no single point of failure, however, in the case of a bus or ring network if one node goes down the entire network will go down with it. There is no store-and-forward delay which means there is higher performance levels. No routing is required since the complexity of the nodes is severely reduced. Finally, a decentralised topology can provide a node that is a gateway to a backbone network.The disadvantages, however, are that despite the no store-and-forward delay, performance can reduced in large networks. Transmitters operating at high power levels, to reach a station for example, will only interfere with unintended receivers in close proximity. This only applies with Wi-Fi networks though.

Page 4

Data PacketsWhat is a data packet? Well, all a data packet is formatted data that is transmitted over a network, specifically, a packet-switching network (see previous notes for details). It consists of the header, which includes control information, and the user data, which includes payload information. One of the key features of a packet is that it contains the destination address in addition to the data. In IP networks, packets are often called datagrams.If we look at the structure in more detail, it contains the following: Header IP Adresses Source/Destination Protocol MAC Addresses Packet Number Payload Data

Page 5

TravellingHow does a packet move across a network? Well, it depends on what type of network you have implemented. If you have a decentralised network, you would have two nodes connected point-to-point or network hoping would be carried out.In a centralised network, however, devices can be used such as routers, bridges and switches. A router is a device that forwards data packets along networks and is connected to at least two networks. A bridge is a device that connects to Local-Area Networks (LANs), or two segments of the same LAN using the same protocol. Finally, a switch is a device that filters and forwards packets between LAN segments.

Page 6

AddressingAn IP address is like a postal address, you have a destination and a sender stored within the header. A more formal definition would be an IP address is an identifier for computers or devices on a TCP/IP network. Networks using the TCP/IP protocol route messages based on the IP address of the destination.It is composed of four parts : AAAA.BBBB.CCCC.DDDD or 255.255.255.255. This is with the IP version 4 (IPv4) format. This would allow for a maximum of 4,294,967,296 IP addresses around the world. As discussed in a previous set of notes, we saw that there are now more devices than humans and this will only continue to grow. So what happens when we run out of IP addresses, well there are a few solutions.

Page 7

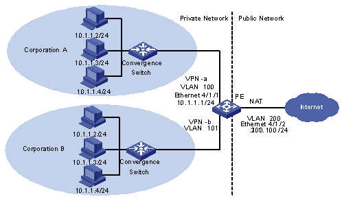
Network Address Translation (NAT)Firstly, we could use Network Address Translation (NAT) which is a router function. IP addresses of IP datagrams are 'replaced' at the boundary of a private network, this enables the hosts on a private network to communicate with the Internet. NAT then connects private networks by replacing IP address-port pairs with another 'internet facing' IP address-port pair.In short, NAT serves three main purposes: Provides a type of firewall by hiding internal IP addresses Enables a company to use more internal IP addresses. Since they're used internally only, there's no possibility of conflict with IP addresses used by other companies and organisations Allows a company to combine multiple ISDN connections into a single Internet connection. Private IP networks are not directly connected to the Internet and IP addresses are arbitrarily assigned, so they are not guaranteed to be unique.The advantages of NAT is the added security since it hides the 'real' IP address of the host. It allows for more machines than IP addresses and there is no need to be allocated a range of addresses from the Internet Service Provider (ISP), just one IP address is used for all devices. You can also change the addresses of devices in the local network without notifying the outside world. Finally, you can change the ISP without changing the addresses of devices in the local network.However, there are disadvantages. Firstly, performance is affected when you modify the IP header in order to change the IP address. This is because NAT routers need to recalculate the IP header checksum and modifying port number requires NAT routers to recalculate the TCP checksum. NAT doesn't consider fragmentation. This is because a datagram is fragmented before it reaches a NAT device, it must not be assigned a different IP address or different port numbers for each of the fragments. NAT also destroyed the universal end-to-end reachability of hosts on the Internet. This means that a host in the public Internet cannot initiate communication to a host in a private network. The problem is even worse when two hosts that are in a private network need to communicate with each other.

Page 8

Pooling IP AddressesMany large corporations have many hosts but only a limited number of external IP addresses. We've already discussed the NAT solution which involves implementing a NAT device at the boundary between the internal network and the public Internet. This would then manage a pool of public IP addresses. When a host internally sends an IP packet externally, the NAT device picks a public IP address from the address pool, and binds this address to the private address of the host.IP Masquerading may also be used, this is simply a part of NAT which involves mapping a single IP address into multiple internal hosts. Hosts of the company network are than assigned private addresses. NAT will also modify the port numbers for any outgoing traffic.

Page 9

IP version 6 (IPv6)IP version 6 (IPv6) is the newest version of the Internet Protocol reviewed in the IETF standards committees to replace the current version of IPv4.IPv6 is the successor to the IPv4. It was designed as an evolutionary upgrade to the Internet Protocol and will, in fact, coexist with the older IPv4 for some time. IPv6 is designed to allow the Internet to grow steadily, both in terms of the numbers of hosts connected and the total amount of data traffic transmitted.In more detail, IPv6 will do the following: Increase the IP address size from 32 bits to 128 bits Supports a greater number of addressable nodes Provides more levels of addressing hierarchy Offer simpler auto-configuration of addresses Supports simplified header format.

Show full summary Hide full summary

Similar

Networks
Will8324
Introduction to Networks
Liam-Beckwith
IGCSE Business - Organisational Structures Quiz
Michelle Parker
OCR gcse computer science
Jodie Awthinre
Networks
B Ilo
A2 WJEC Networks Quiz
Henry Cookson
The Internet Mind Map
Josh Watkins
2.1.6 Networks
Lavington ICT
2.1.6 Networks
Jake Youd
LAN and WAN
Nathan Roberts
Connectivity
Karishma Chhatwal