|
|
Created by Sabrina Heckler
about 9 years ago
|
|
| Question | Answer |
| Projekt Definition | Ein Projekt ist ein „Vorhaben, das im Wesentlichen durch Einmaligkeit der Bedingungen in ihrer Gesamtheit gekennzeichnet ist, wie z.B. Zielvorgabe, zeitliche, finanzielle, personelle oder andere Begrenzungen, projektspezifische Organisationen“ |
| Projekt Merkmale | • einmalig • zeitlich, sachlich, räumlich begrenzt • zielgerichtet • i.d.R. mit knappen Ressourcen |
| Wichtige Faktoren um ein Projekt zu starten | - Idee - Standort - Geld |
| Projektarten | Investitionsprojekte Forschungs & Entwicklungsprojekte Organisationsprojekte |
| Projektmanagement Definition | Projektmanagment ist die Gesamtheit von Führungsaufgaben, -organisationen, -techniken und -mitteln für die Initialisierung, Definition, Planung, Steuerung und den Abschluss von Projekten |
| Institutionelles Projektmanagement | WER ist für die Ausführung der Managementaufgaben zuständig? Institutionelle Verankerung im Rahmen der organisatorischen Strukturen |
| Funktionales Projektmanagement | WIE und WOMIT werden die Managementaufgaben umgesetzt? Instrumentelle Umsetzung Vorgehensweisen, Prozesse, Methoden und Tools |
| Projektmanagement Phasen (Grafik) | |
| Projektphasen nach DIN (Grafik) | |
| Initialisierungsphase | Zuständigkeiten klären (Organisation) Ziele skizzieren (Ziele) PM-Prozesse auswählen (Organisation) Freigabe erteilen (Information, Kommunikation) |
| Definitionsphase | Freigabe erteilen (Info, Kommunikation) Projektkernteam bilden (Organisation) Umgang mit Risiken festlegen (Risiken) Umgang mit Verträgen definieren (Verträge) Ziele definieren (Ziele) IKBD festlegen (Info, Kommunikation) Projektumfeld/Stakeholder analysieren (Risiko) Projektinhalte eingrenzen (Ziele) Meilensteine definieren (Ablauf) Aufwände grob schätzen (Kosten) Grobstruktur erstellen (Projektstruktur) Projektmarketing definieren (Info, Kommunikation) Vertragsinhalte mit Kunden festlegen (Verträge) Machbarkeit bewerten (Risiko) Erfolgskriterien definieren (Qualität) Freigabe erteilen (Info, Kommunikation) |
| Planungsphase | |
| Steuerungsphase | |
| Abschlussphase | |
| Magisches PM-Dreieck | |
| Was ist Projekterfolg? | „Projekterfolg ist die Erfüllung der vertraglich vereinbarten Leistungen in angeforderter Qualität und Quantität sowie die Einhaltung des finanziellen und terminlichen Rahmens unter Berücksichtigung der genehmigten Nachträge (Claims).“ Zusätzlich müssen die Stakeholder des Projekts mit der Umsetzung und den Ergebnissen zufrieden sein und das Projekt als positiv und erfolgreich beurteilen. |
| Was ist Projektmanagementerfolg? | PM-Erfolg ist der effektive und effiziente Einsatz von Methoden und Instrumenten des Projektmanagements zur Steigerung des wirtschaftlichen Erfolgs und der Zufriedenheit der Stakeholder einzelner Projekte, des Projektportfolios insgesamt sowie projektübergreifend der Erfolg der Organisation. |
| Projektmanagementerfolg Definition | • PM-Erfolg beginnt bereits bei der Projektauswahl • Wichtig: Die richtigen Projekte auswählen sowie Prioritäten setzen • Einerseits unnötige Projekte vermeiden, andererseits wichtige Projekte nicht übersehen |
| Projektumfeldfaktoren | |
| Projektumfeldfaktoren Intern/Extern Sachlich/Sozial | |
| Projektumfeldanalyse | • Projektumfeldfaktoren sind zu spezifizieren und zu beschreiben • Bedeutung des Faktors ist zu klären • Schnittstelle zwischen Projektumfeldfaktor und Projekt ist zu klären • Zielsetzung: Informationsaustausch bzw. Kopplung von Projekt und Projektumfeld mittels Informationen |
| Stakeholder | • Interessierte Parteien, Interessengruppen • „Gruppen, die ein berechtigtes Interesse an dem Projekt und bzw. oder dem Projektergebnis haben“ • sind über den gesamten Projektlebenszyklus involviert • häufig Nutzer oder Betroffene des Projektgegenstandes |
| Stakeholdergruppen | • Kunden • Mitarbeiter • Projektauftraggeber • Lieferanten/Subauftragnehmer • Wettbewerber • Gesellschaft |
| Eigenschaften zur Bewertung von Stakeholdern | Macht (Möglichkeit eines Stakeholders gegen den Willen Einfluss auf das Projekt zu haben) Dringlichkeit Legitimität (Maß eines Stakeholders, wie er aus gesellschaftlicher Sicht Einfluss auf ein Projekt nehmen kann) |
| Stufen des Stakeholdermanagements | |
| Identifikation (Stufen des Stakeholdermanagements) | Ermittlung und Strukturierung der Stakeholder z.B. in Form eines Workshops • Welche Personen sind als potenzielle Stakeholder des Projekts zu berücksichtigen? • Sind die Personen/-gruppen intern oder extern? • Üben sie direkten oder indirekten Einfluss auf das Projekt aus? |
| Information und Analyse (Stufen des Stakeholdermanagements) | Einschätzung der Stakeholder/-gruppe Einstellung zum Projekt, Macht/Einfluss auf das Projekt, Betroffenheit/Konfliktwahrscheinlichkeit Informationsquellen: Internet, Kunden, Zulieferer, öffentliche Treffen, persönliche Gespräche, persönliches Netzwerk, usw. |
| Beispiel Stakeholderportfolio | |
| Aktionsplanung (Stufen des Stakeholdermanagements) | aus identifizierten Stakeholdern und Ergebnissen der Analyse werden Maßnahmen entwickelt Informationstaktik • partizipativ (beteiligt an den Entscheidungen) • diskursiv (von Zeit zu Zeit einbezogen, informiert) • repressiv (auf Abstand halten, keine Information) |
| Stakeholder Maßnahmen Matrix | |
| Monitoring (Stufen des Stakeholdermanagements) | Permanente Beachtung der Stakeholder in Projektverlauf Projekte und Projektstakeholder befinden sich in einem dynamischen Umfeld Wandel von Macht- und Interessenlagen im Zeitverlauf Interviews, Analyse offizieller Dokumente, usw. |
| Magisches Dreieck der Projektziele | |
| SMART | |
| Zielfunktionen | • Kontrollfunktion • Orientierungsfunktion • Verbindungsfunktion • Koordinationsfunktion • Selektionsfunktion |
| Vorgehens- und Ergebnisziele | Ergebnisziele: erwartete Ergebnisse werden definiert und geprüft = Ziele, die ein Ergebnis des Projektes verdeutlichen. Vorgehensziele: Vorgehensweise im Projektverlauf = Ziele, die an den Fortschritt des Projekts geknüpft sind. |
| Zielverträglichkeit | |
| Zielantonomie Beispiel | der Besuch der Veranstaltung Allg. PM schließt den gleichzeitigen Besuch des Studentencafés aus. |
| Zielkonkurrenz Beispiel | der Besuch des Studentencafés konkurriert mit dem Ziel, keine überflüssigen Ausgaben zu verursachen |
| Zielneutralität Beispiel | das Ziel "keine überflüssigen Ausgaben zu verursachen" ist neutral zum Besuch der Veranstaltung Allg. PM |
| Zielkomplemantärität Beispiel | eine gute Note im Allg. PM ist komplementär mit dem Ziel, einen guten Studienabschluss zu erreichen |
| Zielidentität Beispiel | das Ziel, eine Punktzahl über 91 Punkte in der Klausur zu erreichen, ist identisch mit dem Ziel einer sehr guten Prüfungsnote. |
| Risiken und Chancen | • Risiken sind mögliche ungeplante Ereignisse oder Situationen mit negativen Auswirkungen auf das Projekt • Gegenteil von Risiken: Chancen • Chancen sind Situation, die jemandem etwas ermöglichen |
| Risiken- und Chancenmanagement | •… ist ein fortlaufender Prozess während aller Phasen im Projektlebenszyklus, vom Projektstart bis zum Projektabschluss • Gewonnene Erfahrungen stellen einen wichtigen Beitrag zum Erfolg des betrachteten Projektes selbst und für zukünftige Projekte dar • Erfahrungen helfen, Risiken und Chancen besser einzuschätzen |
| Workflow im Risikomanagement | |
| Risikotabelle Beispiel | |
| Determinanten | Gegenstand der Analyse sind die Determinanten, die das Risikopotenzial bestimmen: • Wahrscheinlichkeit, mit der das Risiko eintritt, • Tragweite, wenn es eintritt (z.B. als Schadenhöhe). Abbildungsmöglichkeit in einem Risikoportfolio • vor Maßnahmendurchführung • nach Maßnahmendurchführung |
| Risikoportfolio | |
| Umgang mit Risiken | |
| Qualität Definition | Gesamtheit von Merkmalen eines Produktes oder einer Dienstleistung bzgl. ihrer Eignung, festgelegte und vorausgesetzte Erfordernisse zu erfüllen. Qualität ist ein Grad, in dem ein Satz inhärenter Merkmale Anforderungen erfüllt. Unter Qualitätsmanagement wird das Leiten und Lenken einer Organisation bzgl. der Qualität […] einschließlich deren kontinuierlicher Verbesserung verstanden |
| PDCA-Zyklus | |
| Project Excellence Modell | |
| Qualität des Projektteams | Es muss sichergestellt werden, dass die Teammitglieder… • für ihre Tätigkeiten entsprechend qualifiziert sind, • entsprechend ihrer Fertigkeiten eingesetzt werden, • sich jeweils ihrer Rolle und Verantwortung bewusst sind, • Zugriff auf die notwendige Infrastruktur haben, • durch ihre Tätigkeiten keinen gesundheitlichen Schaden nehmen. Die Zufriedenheit der Teammitglieder sollte fortlaufend überprüft und mit entsprechenden Managementmaßnahmen sichergestellt werden. |
| Audit | • Qualität der Projektergebnisse und der PM-Prozesse kann durch ein Projekt- oder PM-Audit überprüft werden • In der neuen DIN-Normreihe für PM wird ein Projektaudit als eine von mehreren Möglichkeiten von Projektbewertungen genannt |
| Projektaudit | Projektanalyse; Überprüfung des Projekts auf Ergebnisse, Risiken oder Schwachstellen. |
| Projektmanagement-Audit | Audit, das sich auf das Projektmanagement bezieht; … ob die Vorgaben des PM-Handbuches (sofern vorhanden) eingehalten wurden. |
| Ursache Wirkungsanalyse Grafik | |
| Ursache Wirkungsanalyse | auch bezeichnet als: Fischgrät-Modell, Ishikawa-Diagramm oder 5-, 6-, 7-M-Methode • 5M: Mensch, Maschine, Methode, Material und Mitwelt • 6M: + Messung • 7M: + Management |
| Instrumente der Qualitätslenkung | • Ursache-Wirkungs-Analyse • Regelkarten • Streudiagramme • Histogramme (grafischer Vergleich) • Werteverlauf-Diagramme • Flussdiagramme |
| Qualitätskosten | |
| Fehlerkosten | |
| Präventionskosten | |
| Prüfkosten | |
| Projektorganisation Definition | Die Projektorganisation besteht aus einer Gruppe von Menschen und der dazugehörigen Infrastruktur, für die Vereinbarungen bezüglich der Autorität, der Beziehungen und der Zuständigkeiten unter Ausrichtung auf die Geschäfts- und Funktionsprozesse getroffen wurde. |
| Rolle | • beschreibt eine Stelle in einem Projekt, für die eine Person verantwortlich ist, • mit den Funktionen und Aufgaben, • mit den Verantwortlichkeiten und Befugnissen. • Eine Person kann mehrere Rollen in einem Projekt einnehmen. |
| Projektbeteiligte | • Auftraggeber • Auftragnehmer • Lenkungsausschuss (als Auftraggebervertreter) • Projektleitung/(Teil-)Projektleiter • Projektmitarbeiter • Arbeitspaketverantwortliche |
| Auftraggeber | • diejenige Person oder Organisation, die den Auftrag für die Durchführung des Projekts gegeben hat, • definiert Anforderungen und Ziele, • ist für das Projekt verantwortlich, • entscheidet über Fortführung oder Abbruch des Projekts, • sorgt für die Finanzierung des Projekts. |
| Aufgaben und Befugnisse des Auftraggebers | |
| Aufgaben und Befugnisse des Lenkungsausschusses | |
| Projektleiter/Projektleitung | • Die Projektleitung ist für die Dauer eines Projekts geschaffene Organisationseinheit, die für die Planung, Überwachung und Steuerung verantwortlich ist; • Projektleiter ist die für die Projektleitung verantwortliche Person; • Rolle des Projektleiters hat die wichtigste Bedeutung in einem Projekt |
| Kompetenzverteilung | Methodische Kompetenz Soziale Kompetenz Fachliche Kompetenz Hängt vom Projekt ab, Tendenz zur Sozialen Kompetenz als wichtigstes |
| Aufgabenverteilung | |
| Aufgaben und Befugnisse des Projektleiters | |
| Aufgaben und Befugnisse der Projektmitarbeiter | |
| Arbeitspaketverantwortlicher | • ist für die Durchführung eines Arbeitspaketes zuständig; • ist verantwortlich für die anforderungsgerechte, termintreue und kostengerechte Abarbeitung eines Arbeitspaketes. |
| Formen der Projektorganisation | • Einfluss-Projektorganisation • Autonome (reine) Projektorganisation • Matrix-Projektorganisation |
| Einflussprojektorganisation Stablinienorganisation | |
| Einfluss-Projektorganisation Merkmale | |
| Einfluss-Projektorganisation Anwendung | |
| Einfluss-Projektorganisation Vor- und Nachteile | |
| Autonome (reine) Projektorganisation Übersicht | |
| Autonome (reine) Projektorganisation Merkmale und Anwendung | |
| Autonome (reine) Projektorganisation Vor- und Nachteile | |
| Matrix-Projektorganisation Übersicht | |
| Matrix-Projektorganisation Merkmale und Anwendungen | |
| Matrix-Projektorganisation Vor- und Nachteile | |
| Teamrollen | Streitsüchtiger Positiver Alleswisser Redseliger Schüchterner Ablehnender Uninteressierter Erhabener Ausfrager |
| Teambildung- und Entwicklungsmaßnahmen Forming | - gemeinschaftliche Aktivitäten - Wettbewerb erreichen z. B. zwei Teams parallel arbeiten lassen - Smalltalk in Pausen gestalten - persönliche Ansprache - Gruppenregeln vereinbaren |
| Teamentwicklungs-Uhr nach Tuckman | |
| Adjourning | Ausstiegsphase Projektteam wird aufgelöst |
| Teamrollen nach Belbin | Umsetzer (Implementor) Vorsitzender/Koordinator/Integrator (Co-ordinator) Macher (Shaper) Neuerer/Erfinder (Plant) Wegbereiter/Weichensteller (Resource Investigator) Beobachter (Monitor Evaluator) Teamarbeiter (Teamworker) Perfektionist (Completer) Spezialist (Specialist) |
| Ishikawa-Diagramm | |
| Ursache-Wirkung | |
| Nutzwertanalyse (NWA) | Entscheidungsunterstützende Methode, die ... • qualitative und quantitative • Alternativen und Kriterien • an einem oder mehreren Zielen • auf einer gemeinsamen Punkteskala bewertet. Einfach und effektiv … |
| Projektstrukturplan (PSP) | Vollständige, hierarchische Darstellung aller Elemente (Teilaufgaben, Arbeitspakete) der Projektstruktur als Diagramm oder Liste. Das kleinste Element des PSP ist das Arbeitspaket. |
| Aufbau eines Projektstrukturplans (PSP) | |
| Gliederungsprinzipien der Projektstrukturierung | • objektorientierte Gliederung • aktivitätsorientierte Gliederung • phasenorientierte Gliederung • gemischtorientierte Gliederung |
| Objektorientierte Gliederung | |
| Aktivitätsorientierte Gliederung | |
| Phasenorientierte Gliederung | |
| Gemischtorientierte Gliederung | |
| Zwecksetzung des PSP | |
| Arbeitspaket | Eine in sich geschlossene Aufgabenstellung innerhalb eines Projekts, die bis zu einem festgelegten Zeitpunkt mit definiertem Ergebnis und Aufwand vollbracht werden kann. |
| Arbeitspaketbeschreibung Inhalt | Arbeitspaket-Titel PSP-Nr. Projekt-Nr. Ziele und Leistungsbeschreibung Auftraggeber Start und Ende Ergebnisse Schnittstellen Aktivitäten, Termine Aufwand, Kosten |
| Leistungsumfang | definiert die Grenzen des Projektes, indem er definiert, was in diesem enthalten ist. |
| Lieferobjekte | sind die materiellen und immateriellen Ergebnisse des Projekts, die dem Kunden übergeben werden. |
| Lastenheft | Vom Auftraggeber festgelegte Gesamtheit der Forderungen an die Lieferungen und Leistungen eines Auftragnehmers innerhalb eines Projektauftrags |
| Pflichtenheft | Vom Auftragnehmer erarbeitete Realisierungsvorgaben auf der Basis des vom Auftraggeber vorgegebenen Lastenheftes |
| Projektsteckbrief | • Die wichtigsten Eckdaten in prägnanter Form übersichtlich zusammengefasst • Überblick über das Projekt sowie seine Besonderheiten • Üblicherweise auf 1 Blattseite (sog. One-pager) |
| Projektsteckbriefs Inhalte | Projekttitel Projektnr. Auftraggeber Oberziel Kurzbeschreibung Termine Kapazitätsaufwand Budget Beteiligte Freigaben |
| Phase | • gliedert ein Projekt in zeitliche und/oder sachliche Abschnitte • erste Grobstruktur mit Inhalten je Phase • jede Phase erfüllt konkrete Ziele im Gesamtprojekt • Output einer Phase: Meilenstein |
| Meilenstein | • definierte Ereignisse von besonderer Bedeutung; • terminiert; • z. B. bestehend aus … • Liefergegenständen oder Zwischenergebnissen, • Prüfungen (Abnahmen, Reviews, o.ä.) • Entscheidungen (go/no go) • liegen in der Regel am Ende (oder zu Beginn) einer Phase. |
| Phasenplan Grafik | |
| Alternative zum Phasenmodell => Agile Modelle (z.B. SCRUM) | |
| Welche agilen Methoden gibt es? | • XP • SCRUM • DSDM • FDD • Crystal • <others> |
| Agile Charakteristika | • Iterativ (4 Wochen) • Adaptiv (Changes) • Wenig Zeremonien • Selbstorganiserende Teams |
| Sequentielle und wiederholende Modelle | |
| Prozessschritte der Ablauf- und Terminplanung | |
| Netzplan | Grafische oder tabellarische Darstellung von Abläufen und deren Abhängigkeiten |
| Netzplantechnik | Alle Verfahren zur Analyse, Planung, Steuerung und Überwachung von Abläufen |
| Einsatzmittel | Finanzielle und materielle Ressourcen |
| Ressourcen | • Mittel, die zur Tätigung von Handlungen und Vorgängen im Projekt eingesetzt werden • Ressourcenknappheit in wirtschaftlichen Unternehmen • erfordert Ressourcenmanagement |
| Arten von Ressourcen | • Personal • Sachmittel, wie Maschinen • Material • Räume • Finanzmittel • Wissen |
| Einlastung von Aufwänden | |
| Projektkostenrechnung Übersicht | |
| Projektkostenkalkulation | |
| Aufwandsschätzung | • Expertenschätzung • Analogiemethoden • Prozentsatzmethoden • Parametrische Schätzsysteme |
| Kostenganglinie | |
| Kostensummenlinie | |
| Vertragsmanagement in Projekten Fragen | • Welche Vertragstypen gibt es? • Was ist eine Abnahme? • Welche Rechte gibt es bei Leistungsstörungen? • Welche Bedeutung hat das Vertragsmanagement? • Welche Bedeutung haben (Nach-)Forderungen (Claims) für das PM? |
| Kaufvertrag | • Gegenstand wird geschuldet • Eigentumsübergang |
| Werkvertrag | • (Ge-)Werk wird geschuldet • Qualität, Quantität, Kosten/Preis, Zeit… |
| Dienstvertrag | • Dienst wird geschuldet • Qualität, Aufwand, Kosten/Preis, Zeit… |
| Vertragsgliederung | • Präambel: Situation, Vertragspartner, Ziel… • Definition: Sprache, Normen… • Technischer Teil („Konfiguration“) • Kommerzieller Teil • Organisatorischer Teil • Juristischer Teil, z.B. Gerichtsstand, salvatorische Klausel |
| Abnahme | • Zentraler Punkt als Meilenstein im PM wegen der Rechtsfolgen • Pflicht zur Abnahme (mit Dokumentation) • Rechtsfolgen • Fähigkeit zur (Teil-)Zahlung • Beginn der Gewährleistung • Gefahrenübergang auf den Auftraggeber |
| Leistungsstörung | • Qualitätsmängel • Terminverzug • Kostensteigerung • Unmöglichkeit der Leistungserbringung • Schlechtleistung • Teilweise Nichterbringung |
| Rechte bei Leistungsstörungen | Zahlungsreduzierung Rücktritt Schadensersatz |
| Vertragsmanagement | • Vertragsanalyse (-definition) • Vertragsgestaltung (-verhandlung, -abschluss) • Vertragsverfolgung • Vertragssammlung, -dokumentation • Bezüge zu anderen Querschnittsfunktionen im PM … • Änderungsmanagement • Risikomanagement • Qualitätsmanagement |
| Claim | • Claim: Änderungswunsch, (Nach-)Forderung • Management: Dokumentation, Forderung, Verhandlung/Durchsetzung, Abwehr • Vertrags- und Claim-Management verursachen Aufwand/Kosten Nutzen |
| Claim-Management | Nachforderungsmanagement ist ein Aufgabengebiet innerhalb des PM zur Überwachung und Beurteilung von Abweichungen bzw. Änderungen und deren wirtschaftlichen Folgen zwecks Ermittlung und Durchsetzung von Ansprüchen |
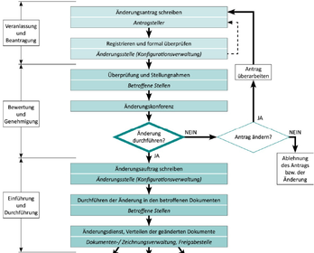
| Muster eines Änderungsprozesses | |
| Grundidee des Änderungsmanagements | |
| Änderungsantrag | |
| Integrative Aufgaben des Projektcontrollings Dreieck | |
| Teilprozesse des PM-Prozesses Kreis | |
| Prognosen und Trends: Meilenstein-Trendanalyse | • Ziel der MTA: Trendaussagen treffen, ob die geplanten Meilensteintermine voraussichtlich eingehalten werden, • sich verzögern, • oder ob Meilensteinergebnisse voraussichtlich schon früher als geplant erreicht werden. |
| Berichtswesen im Projekt | • ist die situationsbedingte und regelmäßige Information der Projektbeteiligten zu bestimmten Projektzeitpunkten bzw. Berichtszeitpunkten (Stichtagen) über den aktuellen Projektstand und über wichtige Fakten im Projektverlauf. |
| Häufigkeit der Projektstatusermittlung | |
| Projektstatusbericht | • beschreibt den Status (Stand) eines Projekts, ggf. von Projektteilbereichen (z.B. Teilprojekte, Arbeitspakete), zu einem bestimmten Projektzeitpunkt (Stichtag). |
| Information/Kommunikation | Eine Information ist eine Kenntnis, die die Ungewissheit über das Eintreten eines bestimmten Ereignisses aus einer Menge von Möglichkeiten verringert oder beseitigt. Eine Kommunikation beschreibt den Austausch von Daten zwischen mindestens zwei Partnern. |
| Projektdokumente | • Projektauftrag, Projektsteckbrief • Projektstatusbericht • Plandokumente • Abnahmeprotokolle • Verträge anders gesagt: • Extern wirkende Dokumente • Intern wirkende Dokumente • Dokumente der Projektleitung • Dokumente der Projektbeteiligten |
| Extern wirkende Dokumente | • Regeln, Gesetze, Vorschriften • Verträge mit externen Stellen • Abnahmeprotokolle • … |
| Dokumente der Projektleitung | • Expertenverzeichnis, Projektorganigramm • Projektstrukturplan • Aktivitätenplan und Projektphasenplan • Terminplan • Abschlussbericht •… |
| Dokumente der Projektbeteiligten | • Dokumentation des Projektgegenstands • Änderungen am Projektgegenstand • Protokolle der Projektteams • Arbeitspaketbeschreibungen • … |
| Medien | • Computergestützte Dokumente • Dateimanager • Dokumenten-Management-System • Datenbank-Systeme • Blog • Wiki •… |
| Projektmanagement Handbuch | • Zusammenstellung von Regelungen, die innerhalb einer Organisation generell für die Planung und Durchführung von Projekten gelten. • Dokumentation des PM-Systems |
| Projekthandbuch | • Zusammenstellung von Informationen und Regelungen, die für die Planung und Durchführung eines bestimmten Projekts gelten sollen. • Enthält die speziell für dieses Projekt geltenden Vereinbarungen |
| Kommunikations-Übertragungsmodell von Shannon Weaver | |
| Vier Ebenen für die Gesprächsanalyse | Verbale Ebene Paraverbale Ebene Nonverbale Ebene (Körpersprache) Kontextebene |
| Verbale und Paraverbale Ebene | |
| Nonverbale Ebene | |
| Kontext Ebene | |
| Einstieg in eine Präsentation | |
| E-Mail-Regeln | • eindeutige Betreffzeilen • knappe Auswahl der Empfänger • Referenzierung • beabsichtigte Reaktion klar formulieren • Beantwortungszeitraum • Kontaktdaten •… |
| Kommunikationsmatrix | |
| Wann beginnt ein Projekt? | • Vorlegen eines ausgearbeiteten Projektantrags an Entscheidungsinstanz • Erteilung des Projektauftrags • Einrichtung einer Projektkostenstelle • Durchführung einer Projekt-Kick-off-Sitzung • Benennung einer Projektleitung |
| Erfolgsfaktoren definieren | • unklare oder unrealistische Projektziele • unklare Zuständigkeiten im Projekt • wichtige Stakeholder werden nicht (hinreichend) mit einbezogen • Konflikte im Projektteam, mit dem Auftraggeber • fehlendes Interesse, fehlende Motivation •… |
| Operationelle Ziele des Projektstarts (Checkliste) | • dem Projekt die definitive Identität geben • Erwartungen von Stakeholdern klären • Projektziele konkretisieren • das Projekt strukturieren und detailliert planen • Zuständigkeiten und Verantwortlichkeiten klären • benötigte Ressourcen sicherstellen |
| Projektabschluss im Projektablauf | • letzte Projektphase • geregelter und eindeutiger Abschluss wichtig • Projektleitungen vernachlässigen häufig die Planung und Durchführung des Projektabschlusses • Wann ist ein Projekt abgeschlossen? • Benennen Sie einen Meilenstein! |
| Prozessschritte in der Projektabschlussphase | |
| Ursachen für Planabweichungen | |
| Projektabschlussbericht | • enthält die Ergebnisse der Produktabnahme, der Projektabschlussanalyse sowie Erfahrungssicherung • letzter Fortschrittsbericht • enthält alle relevanten Projektabschlussdaten (zusammengefasst) |
| Einige Inhalte eines Projektabschlussberichts | • erreichter Fertigstellungs- und Übergabetermin • erreichter Qualitätsstand • Kumulierter Personalaufwand • Projektkostenübersicht •… |
| Projektabschlusssitzung (TOP) | TOP • Vorstellung der erreichten Projektergebnisse • Gegenüberstellung der geplanten mit den erreichten Terminen, Aufwänden, Kosten • Analyse und Begründung von aufgetretenen Planabweichungen • Vorstellung projektspezifischer Kennzahlen • Dank an die Projektteammitglieder |
| Lessons Learned | • Erfahrungen, Hinweise, Fehler, die in einem Projekt gemacht wurden • Beachtung/Vermeidung der Fehler • Anlage, bzw. Ergänzung einer Projekt(-Wissens)- Datenbank • Projektmanagement einer Organisation verbessern |
| Definition Führung | •…wird als Steuerung der verschiedenen Einzelaktivitäten in einem Projekt im Hinblick auf die übergeordneten Projektziele sowie als Handlung, die ein soziales System aufbaut, in dem Führende und Geführte zusammen eine Aufgabe mit einem Minimum an finanziellen, zeitlichem, emotionalem und sozialem Aufwand optimal lösen verstanden. |
| Führungstechniken | • Management by Objectives = Führung durch Zielvereinbarung • Management by Exception = Führung nach Ausnahmeprinzip • Management by Delegation = Führung durch Aufgabenübertragung |
| Führungsstile | • Autoritäre Führung • Patriarchalische Führung • Partizipative Führung • Delegative Führung |
| Situative Führung | • Führungskräfte (hier: Projektleitungen) müssen in Abhängigkeit der Situation verschiedene Führungsstile anwenden, um effektiv zu sein (Hersey und Blanchard) • Mitarbeiter sollten in Abhängigkeit ihrer Fähigkeiten und Motivation zur Verantwortung für die Durchführung einer Aufgabe angewiesen oder dabei unterstützt werden • Unterstützendes Verhalten: wechselseitige Kommunikation zwischen PL und MA, um dem MA emotionale und fachliche Unterstützung anzubieten. • Anweisendes Verhalten: umfasst die wechselseitige Kommunikation mit dem Ziel, dem MA zu erklären, welche Aufgaben bis wann und wie bearbeitet werden sollen. |
| Führungsrolle | Eine Rolle bezeichnet ein Bündel von Verhaltenserwartungen, die das Verhalten eines Individuums aus seinem (Projekt-)Umfeld bestimmt. |
| Extrinsische Motivation | • ist als Wunsch bzw. Absicht definiert, eine Handlung durchzuführen, um negative Folgen zu vermeiden oder positive Folgen zu erzielen • Handeln, um etwas zu erreichen oder um etwas zu verhindern • Handlung selbst interessiert weniger als der damit verbundene Zweck |
| Intrinsische Motivation | • ist als Wunsch bzw. Absicht definiert, eine Handlung durchzuführen, weil die Handlung selbst als spannend, interessant und anspruchsvoll wahrgenommen wird; • Handeln, weil in der Handlung selbst die Belohnung liegt; • Handlung ist nicht nur Mittel zum Zweck; • Handlung selbst ist wertvoll und bereichernd. |
| Bedürfnispyramide (in Bezug auf Projekte) | |
| Job Enlargement | • Arbeitsvolumen vergrößern • z.B. weitere Arbeitspakete zuteilen |
| Job Rotation | • Aufgabenbereiche wechseln • innerhalb eines Arbeitsbereiches rotieren • z.B. verschiedene Aufgabenfelder in einem Projekt ausüben |
| Job Enrichment | • Arbeitsanforderungen vergrößern • Übergang von „poor work“ zu „enriched work“ sollte durchdacht erfolgen • graduell und nicht auf einmal • kann zu fachlicher und emotionaler Überforderung führen • z.B. Teilprojektleitung übernehmen |
| Definition Konflikt | Ein Konflikt besteht, wenn sich mindestens eine Person durch das Handeln einer anderen Person oder Institution in ihren Bedürfnissen verletzt fühlt oder die Verletzung ihrer Bedürfnisse befürchtet. |
| Konflikttypen | • Interpersonal = Konflikte zwischen Personen • Intrapersonal = innere Konflikte einer Person • Interkulturell = Konflikte zwischen Gruppen |
| Konfliktbearbeitung – Handlungsstrategien | •Vermeiden und Flucht • „nichts-tun“, „Kopf in den Sand stecken“ •Durchsetzen und Konkurrenz • Strategie des „Durchsetzen-Wollens“ • Konfrontation, Drohungen, Machteinsatz • Feilschen und Kompromiss • Gängige Strategie in Konfliktsituationen • Es wird um einen Kompromiss gerungen • Teileinigung • Integrieren und Konsens • Anliegen aller Beteiligten wird vollständig gehört und in einer Lösung integriert • Win-Win-Lösung |
| Deskriptive und normative Ethik | • Deskriptive Ethik beschreibt und begründet Verhalten, Sitten, Werte und Moral von Kulturen • Normative Ethik prüft und bewertet die geltende Sitte und Moral und gibt Handlungsanweisungen |
| Handlungsebenen im Projekt | |
| Der Ethik Kodex der GPM | • Präambel • Verantwortung • Kompetenz • Integrität |
Want to create your own Flashcards for free with GoConqr? Learn more.